Реализована возможность выводить построчно значения свойств элементов изделия (параметр «Выводить параметры элементов построчно»).

Включение данного параметра влияет на заполнение всех разделов документа, кроме раздела «Документация».
Также добавлена возможность заполнения столбца «Наименование» в разделе «Документация» значением атрибута «08_Наименование изделия/документа» присвоенного документу изделия.
Для этого в настройки программы в разделе «Сборочный чертеж» добавлен параметр «Отображать поз. обозначение».

На комбинированной выноске позиционное обозначение размещается выше номеров позиций перемычек.

Реализована возможность определения наклонного начертания шрифта текста таблицы при формировании документа «Перечень элементов».

В контекстное меню компонентов добавлен пункт «Добавить и разместить с ответной частью».

Для групп элементов типов «Провод», «Жила», «Виртуальный экран» и «Экран провода» в контекстном меню добавлен пункт «Отключить».
Выделенные изделия окна инструмента «Создание изделий по схеме» подсвечиваются на листе документа.

В настройках проекта на вкладке «Маски» добавлена группа параметров «Маска номера позиции жгута».

В окне «Свойства выбранных сегментов» добавлены параметры, позволяющие устанавливать общее:

При копировании значений ячеек таблицы в окне «Назначение новых длин проводам» автоматически копируются наименования столбцов таблицы.
Доработки касаются параметров окна «Размещение экранов/свивок»:

В контекстное меню одного или нескольких выбранных на листе представлений контактов устройств добавлен пункт «Разместить экраны и свивки».
В настройках проекта на вкладке «Сборочный чертеж», в группе параметров «Расчет диаметра жгута», добавлен параметр «Отображать дополнительные варианты расчета».

При выполнении расчета диаметра жгута в соответствии с настройкой отображаются дополнительные результаты расчетов.

В контекстное меню одного или нескольких выбранных на листе сегментов добавлен пункт «Разместить ординатный размер».

Разработана возможность определения расстояния между строками текстовой надписи.

Инструмент позволяет применить к нескольким текстовым надписям общий текст и единый стиль форматирования.

Добавлены проверки соответствия жил проводов, подключенных к контактам устройств.

Инструмент «Комплексная проверка группы изделий» предназначен для проверки корректности цепей и подключений элементов изделий и проверки соответствия жил, подключенных к контактам.

Для столбцов доступно изменение порядка следования и скрытие.

В окно интегратора NX и в окно «Экспорт в файл» (тип файла NX PLMXML) добавлен параметр «Выгружать вложенные изделия».

Оптимизирована работа с моделью данных изделия и учтена логика проверки последовательности цепи с учетом топологии жгута (использование муфт, клеммных колодок и др.).
При задании параметров необходимого объекта осуществляется выгрузка элементов сборки (материалов, проводов и др.).
В соответствии с шаблонами таблиц подключения, разработанными администратором в настройках проекта, на сборочном чертеже рядом с каждым представлением устройства размещаются таблицы подключений.


Автоматический подбор производится для:

Для управления плагинами реализовано окно «Настройка приложений», вызываемое из меню «Настройки» → «Настройка приложений». Пункт «Настройка приложений» доступен в версии САПР «Макс», содержащей API.

Доработан инструмент интеграции в части маппинга типов компонентов.
Элементы проекта «Виртуальный экран» и «Виртуальная свивка» переведены в новый тип
элементов «Группа проводов» с сохранением прежних свойств.
Создан новый тип группы проводов «Защитный материал», предназначенный для
автоматизации процесса подбора защитных материалов жгута.
Защитные материалы группы проводов учитываются в составе материалов жгута.

Созданным группам проводов можно присвоить конструктивные типы «Экран», «Свивка» или «Защитный материал».


Для устройств в проекте, у которых в базе компонентов не определен тип соединения или заделки, пользователь может указать необходимое свойство как всему устройству, так и его контактам с помощью системного атрибута «Тип соединения/Заделка».
Добавлена возможность подключения групп экранов между собой напрямую (пайкой).

В инструмент по формированию групп экранов добавлена возможность подключения группы
экранов к контактам муфт и пользовательских устройств.
Также реализована функция подключения выбранных на схеме экранов друг к другу
напрямую или проводом/материалом.

При расчете учитываются физические и конструктивные особенности материалов с помощью системных атрибутов.
Процесс подбора материалов, используемых в качестве кабельных бирок, автоматизирован в части учета диаметра маркируемой части жгута и типа кабельной системы (наземной — НКС и/или бортовой — БКС).

Реализована настройка применения наклонного начертания шрифта, а также определения шрифта текста таблиц.

Интегратор позволяет размещать структуру изделия и конструкторские документы в информационных объектах T-FLEX DOCs.

При выгрузке изделия в T-FLEX CAD учитывается соответствие данных между системами, настроенное с помощью маппинга атрибутов изделия, его устройств, контактов этих устройств, проводов, их жил и виртуальных экранов, содержащих провода изделия.
Изменения касаются следующих проверок:
Разработана возможность автоматического добавления документов типа «ГЧ — Габаритный чертеж» в раздел «Документация» при формировании спецификации

Инструмент «Подбор корпусов соединителей» позволяет подобрать корпус, имеющий минимальный диаметр кабельного ввода, соответствующий суммарному диаметру проводов, подключенных к контактам соединителя.

В диалоговом окне «Настройки проекта» на вкладке «Сборочный чертеж» в выпадающий список «Результат вычисления» добавлен пункт «частное значение».

В разделе «Цепи» окна «Параметры» добавлен параметр «Наследовать цепь при подключении экрана».

В контекстном меню одного или нескольких выбранных в произвольном порядке документов добавлен пункт «Открыть листы».

Для этого в панели навигации добавлена выпадающая кнопка «Закрыть все».

Для применения форматирования на панель инструментов «Правка» добавлена кнопка «Формат по образцу».

Для документов с типами «Э3 — Схема электрическая принципиальная» и «Э4 — Схема электрическая соединений» в контекстном меню добавлен пункт «Создать перечень элементов ГОСТ 2.701». Также автоматизирован процесс сбора элементов, принадлежащих документу.
Для этого в контекстном меню документа типа «Э6 — Схема электрическая общая» добавлен пункт «Создать изделия по схеме».
Форма обратной связи позволяет создать обращение в техническую поддержку САПР «Макс».

В интерфейсе системы пиктограммы соединителей отображают тип соединения:
Справочник «Технические требования» предназначен для формирования шаблонов типовых технических требований.

Инструмент «Технические требования» предназначен для автоматизации процесса формирования технических требований и позволяет:

Также реализована подсветка представлений устройств на листе, на которые имеются ссылки в тексте технических требований и подсветка связанных с устройствами текстовых ссылок.

В диалоговом окне «Размещение идентификаторов линий связи» добавлена группа параметров «Нумерация»:

В настройках создания схемы принципиальной добавлен выпадающий список «Отображать представления свивок», позволяющий определить размещение:

Все жилы, проходящие по выбранному сегменту, динамически подсвечиваются в дереве объектов «Провода» (и «Изделия», если провод привязан к изделию).
Инструмент позволяет находить объекты, которые:

Инструмент «Импорт базы компонентов» позволяет настроить подключение, формирование маппинга свойств, и атрибутов и расписание автоматической выгрузки компонентов.

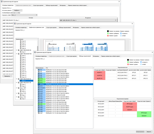
Инструмент «Сравнение версий изделия» позволяет выявить:

В диалоговом окне «Расчет диаметра жгута» при добавлении провода с нажатой клавишей Shift, предлагается указать количество экземпляров провода.

При добавлении нескольких марок проводов, окно последовательно открывается для каждой марки провода.
Улучшен формат руководства оператора, вызываемого по нажатию на кнопку F1 и через меню «Справка» → «Руководство оператора».

В руководстве реализованы следующие возможности:
В диалоговых окнах «Добавление/ Редактирование текстовой надписи» рядом с кнопкой «Добавление индексов» размещено текстовое поле «Размер индекса». Значение, указанное в этом поле, определяет размер шрифта одновременно для верхнего и нижнего индекса.

Доработка касается инструментов: «Расчет диаметра жгута», «Подсветка жил по линиям
связи», «Назначение новых длин проводов» и вкладки «Провода» окна «Свойства
сегмента».
Провода, идущие от шин, принадлежащих устройству, учитываются в сегментах сборочного
чертежа, даже если шина не размещена на листе чертежа.
В расчетной области окна «Расчет диаметра жгута», содержащей перечень проводов
жгута, добавлен столбец «Наименование». В данном столбце отображаются значения
соответствующего свойства проводов.


В диалоговом окне настроек формирования документа «Сведения о материалах» добавлены:

Оптимизировано размещение устройств и их контактов с целью минимизации количества изломов и взаимных пересечений линий связи на схеме. Также оптимизировано размещение контактов устройства, подключенных к группе экранов. Такие контакты размещаются на схеме справа от последнего экрана. УГО наконечника металлизации при этом размещается один раз.

В диалоговое окно «Создание нового изделия» добавлена вкладка «Окружение», позволяющая cформировать структуру нового изделия.

В диалоговом окне «Размещение экранов/свивок», вызываемом из контекстного меню документов с типами Э3 и Э4, добавлен параметр «Размещать символы только новых экранов и свивок» (по умолчанию включен).

При включении данного параметра размещаются только новые для этого документа объекты. Все ранее размещенные на листах документа представления экранов и свивок остаются на своих местах.
Реализована возможность выгружать проектные данные в формате MKSD.
Доработаны настройки интеграции с Teamcenter, позволяющие при экспорте изделия и
документов учитывать особенности модели данных, принятой на предприятии.
При прямом подключении контактов ответной части к контактам блочного или кабельного соединителя и гермопроходника для ответной части может производиться наследование позиционного обозначения устройства. В зависимости от настроек буквенный код в позиционном обозначении при этом изменяется или сохраняется.


Для линий связи, отображающих участки жгута, можно назначить упрощенный стиль отрисовки. Такой стиль позволяет выполнять сборочный чертеж жгута в упрощенном виде, а также учитывать наложение линий связи при пересечении.

Маркировка по предварительно созданной маске назначается кабельному соединителю при подключении его контактов к контактам блочного соединителя.

Схема электрическая принципиальная теперь может размещаться на нескольких листах c возможностью добавления листа регистрации изменений.
При автоматизированном создании схемы электрической соединений на изделие пользователю доступно размещение наконечников относительно устройств, а также отображение контактов устройств по связям с соответствующими УГО.
В окне «Формирование текстовой ссылки» для типа элемента «Устройство» в перечень доступных свойств добавлено свойство «Маркировка».

В изделии, устройстве или сегменте жгута на сборочном чертеже материалов, у которых была утрачена связь с базой компонентов, на вкладках «Материалы» окон «Свойства изделия», «Свойства устройства» и «Свойства сегмента» отображается кнопка «Удалить материалы, отсутствующие в базе компонентов», позволяющая удалить записи о недоступных материалах.

Для решения проектных ситуаций, когда диаметр сегмента с учетом всех его материалов оказывается больше, чем допустимый диаметр кабельной трассы, реализована возможность разделения сегмента на несколько участков и распределения проводов между такими сегментами.

Для размещения номеров участков цепей на сегментах жгута разработан инструмент «Нумерация участков цепей», позволяющий настроить нумерацию, а затем разместить выноски с номерами цепей на сборочном чертеже.

В настройки проекта добавлены параметры для управления новой функциональностью.

Маркировка по предварительно созданной маске назначается кабельному соединителю при подключении его контактов к контактам блочного соединителя.

Как и на схемах типа Э4, так и на схемах типа Э3, инструмент позволяет автоматически расставить УГО экранов и свивок, находящихся в структуре жгута.

Добавлена новая группа «Проверка схем изделия» окна «Комплексная проверка изделия», содержащая новые проверки представлений элементов изделия на схемах.

Валидатор позволяет пользователю выполнить проверку разработанной схемной документации на предмет соответствия составу и структуре изделий в проекте, и корректности назначения электрический цепей и подключений элементов в изделии проводами.

В свойствах сегмента жгута у пользователя появилась возможность добавить материал (ленту), применяемую для обмотки жгута. Система автоматически рассчитает длину ленты с учетом длины и диаметра обматываемого сегмента, процента перехлеста и количества слоев обмотки.

Пользователю доступно изменение диаметров узлов связи, отображающих электрическое соединение линий связи на листе. Диапазон возможных значений от 1 до 50 мм с шагом 1 мм.

На вкладке «Состав блока» окна «Свойства блока», добавлен столбец «Рекомендуемая цепь». Данный столбец содержит опциональную информацию о дополнительных наименованиях цепей, добавленную администратором блоку-компоненту. Пользователь может использовать рекомендуемые или назначить собственные наименования цепей контактам блока в поле «Цепь» для каждого контакта.

При подключении к контактам соединителя жил проводов производится автоматический контроль соответствия диаметра сегмента жгута к диаметру корпуса кабельного соединителя (кожуха).

Инструмент автоматизирует процесс определения принадлежности устройства по связям изделию. При определении принадлежности устройства по связям изделию, инструмент учитывает количество подключенных к устройству жил. И автоматически переопределит устройство в то изделие, которое подключено большим количеством жил проводов к устройству.

Инструмент автоматически присваивает и размещает на схеме идентификаторы линий связи, при слиянии их в групповую линию связи.

Данный инструмент позволяет автоматически переопределить порядковые номера позиционных обозначений элементов или устройств в соответствии с последовательностью их расположения на схеме сверху вниз в направлении слева направо. При разнесенном способе изображения элементов, порядковый индекс представления элемента также будет переопределен в соответствии с последовательностью их расположения на схеме.

На документах типа «СБ — Сборочный чертеж» добавлена команда «Разместить допуски», позволяющая пользователю автоматически разместить значения допусков (предельных отклонений) на длины сегментов жгута, в соответствии с ГОСТ 23542-79.

Для выбранного в окне «Символы» элемента доступен просмотр его графического содержимого с помощью нажатия на клавишу «Пробел». При нажатии на клавишу открывается временное окно, аналогичное основному окну рабочего поля, в габариты которого вписаны графические элементы просматриваемого символа.

На вкладках диалоговых окон свойств изделий, блоков, устройств, проводов, цепей в полях текстовых свойств, а также в полях ввода значений атрибутов, имеющих строковый тип данных, добавлена кнопка «Вставка специального символа».

Интерфейс команд управления фильтрами по условиям/зонам ВВФ разделен на отдельные кнопки настройки фильтрации компонентов и включения режима фильтрации в дереве компонентов. Доработан механизм автоматической фильтрации для сложносоставных компонентов типа «Блок» и «Комплект». Пользовательское содержимое плавающего окна «Избранное» также автоматически фильтруется по настройкам, заданным в окне «Компоненты».

Гермопроходник представляет собой устройство с двумя контактными полями. В устройстве задается сопоставление контактов левого и правого контактных полей, с возможностью назначить им ответные части. При подключении к ответной части производится проброс цепей через гермопроходник.

Гермопроходник представляет собой устройство с двумя контактными полями. В устройстве задается сопоставление контактов левого и правого контактных полей, с возможностью назначить им ответные части. При подключении к ответной части производится проброс цепей через гермопроходник.

Добавлена возможность производить сортировку/автоматическую сортировку контактов выбранного соединителя/гермопроходника перед размещением и после размещения на листе. Автоматическая сортировка будет производится согласно структуре подключенных проводов. Смена символов первого и последнего контактов будет происходить автоматически.

Устройство по связям — устройство, к которому подключены жилы проводов других изделий типа «Жгут». Для определения принадлежности материала устройства по связям конкретному изделию пользователю доступен выпадающий список в столбце «Принадлежность». Материалы устройства по связям, для которых определена принадлежность другому изделию, будут отображаться в таблице материалов данного изделия, а также включены в его спецификацию.

На панели инструментов «Вид» добавлена кнопка «Подсвечивать линии связи при размещении экранов/свивок».

При включении кнопки (также режим можно активировать с помощью комбинации клавиш Ctrl+W) размещение УГО экрана или свивки сопровождается подсветкой линий связи, по которым проложены жилы провода, объединенные в экран/свивку с оптимизацией вида на листе. Также подсвечиваются все ранее размещенные представления этого экрана или свивки.

Виртуальным экранам в проекте можно назначать материалы, которые затем учитываются
при расчете диаметра жгута и выпуске конструкторской документации.
Новое поле «Материал» в свойствах виртуального экрана заполняется пользователем с
помощью переноса в него материала из плавающего окна «Компоненты».


Для учета толщины материалов виртуальных экранов при расчете диаметра жгута в настройках программы добавлен параметр «Учитывать толщину виртуальных экранов при расчете диаметра жгута».

По результатам расчета виртуальные экраны, которым не назначены материалы, либо материалам не задана толщина экрана, подсвечиваются желтым цветом в соответствии с легендой внизу окна.

Цепи, назначенные контактам устройств, размещенных на листе, при прокладывании линий связи в режиме множественного соединения автоматически назначаются соответствующим подсоединяемым контактам.
В состав виртуальных блоков можно добавлять пользовательские устройства, наконечники и шины.
Добавлена возможность назначать конкретному проводу в проекте дополнительный припуск, который будет учитываться при расчете новых длин проводов. Данное значение условно считается «пользовательским», так как конструктор сам решает, каким проводам в проекте требуется дополнительный припуск.

Также в диалоговых окнах «Назначение новых длин проводам» и «Назначение новых длин проводам по исполнениям» добавляется графа «Пользовательский припуск на заделку, мм», в которой отображаются значения атрибута «Припуск на заделку, мм», назначенные проводам в проекте.

Автоматизирована процедура добавления в изделие проводов, чьи жилы подключены к
контактам устройств, входящих в состав этого изделия.
Для этого в свойствах изделия размещена новая кнопка «Добавить провода», при нажатии
на которую открывается диалоговое окно, в котором конструктор может решить, какие
провода требуется добавить в состав изделия.

В верхней части окна «Добавление проводов в изделие» отображаются провода, виртуальные экраны и свивки, имеющие полное или частичное подключение к контактам устройств, входящих в состав этого изделия. В нижней части окна приведен список проводов, входящих в состав изделия. По каждому элементу проекта конструктор может принять решение — добавлять или нет этот элемент в состав изделия, либо удалить провод из изделия.

Также в настройки программы добавлен параметр «Добавлять подключенные наконечники в состав изделия совместно с проводами/экранами», включение которого позволяет автоматически производить соответствующее действие с наконечниками, подключенными к жилам рассматриваемых проводов, экранов и свивок (в том числе при ручном добавлении элемента в изделие).

Информация о значениях диаметров контактов и допустимых площадей сечений жил проводов отображается в дополнительных столбцах таблиц свойств компонентов, блоков и устройств в проекте.

Для отображения информации о диаметрах контактов элементов проекта в диалоговом окне «Тип контакта» добавлено соответствующее поле, позволяющее указать значение параметра контакта из технической документации.

Реализована возможность подключать наконечники к свободным контактам «покупного» блока как в дереве «Проект», так и на листе, где размещено представление такого контакта.

При подключении наконечнику может наследоваться имя и тип сигнала, назначенные контакту блока в базе компонентов.

Для большинства команд, вызываемых из панелей инструментов «Черчение» и «Создание» и из меню «Черчение», реализован режим цикличного повторения действий. При запуске команды из списка, приведенного ниже, комбинация клавиш Ctrl + `~` переводит работу инструмента в режим автоматического повтора. Пользователь может применять инструмент до принятия решения о завершении работы с ним. Кнопка инструмента, переведенного в режим повтора действия, отображается активной до нажатия клавиши Esc или щелчка правой кнопкой мыши.
Группы команды панелей инструментов, для которых доступен режим повтора действия:
При включении режима повтора действия в строке статуса рядом с пиктограммой этого действия отображается соответствующая пиктограмма.

Доработан интерфейс пользователя в части решения конфликтов наименований цепей при
работе в проекте.
При конфликтах цепей, возникающих при прокладывании жил провода на листе, в
диалоговом окне «Выбор цепи» добавлен вариант «Сохранить назначенные цепи»,
позволяющий игнорировать эти конфликты.

При множественном подключении жил провода по линиям связи также добавлена возможность решать конфликты наименований цепей (в зависимости от настроек в интерфейсе программы). Наименования параметров переработаны для лучшего соответствия пользовательскому опыту при работе в проекте.

Реализована возможность добавлять компоненты типа «Шина» в структуру блока, созданного как элемент базы компонентов («покупной» блок).

Добавлена возможность при добавлении компонента типа «Шина» в проект также размещать представление шины на листе, открытом на данный момент в рабочем поле. При подсоединении линии связи к УГО шины точка сочленения отображается с включенным по умолчанию узлом связи.

В ходе общих улучшений добавлена возможность наследования цепи контактом шины при подключении линии связи. При прокладывании линии связи на листе от контакта устройства к шине или наоборот с включенным параметром «Наследовать цепь при подключении к шине» производится автоматическое наследование цепей контактом шины и теми контактами устройств, которые соединены с шиной линиями связи.

Реализован новый тип компонентов, предназначенный для формирования в проекте
комплектов монтажных деталей и материалов.
Компонент типа «Комплект» включает в себя набор других компонентов (материалов),
который затем в проекте конструктор может назначать определенным изделия, блокам,
устройствам и сегментам жгута.


Для элемента проекта, которому разрешено добавлять комплекты, пользователь может назначать определенный комплект как одной позицией, так и отдельными компонентами, входящими в его состав.

Комплекты, добавленные элементам проекта, будут включены в определенный раздел спецификации одной позицией при генерации документации. Компоненты комплекта, добавленные элементам проекта отдельными единицами, будут включены в соответствующие разделы спецификации.
В интерфейсе окон «Проект», «Провода» либо «Изделия» автоматически выделяются строки
с только что добавленными в проект элементами из окна «Компоненты».
При одновременном добавлении разнотипных компонентов производится выделение
последнего добавленного элемента в соответствующих деревьях.
В редакторе текстовых надписей добавлены кнопки «Автоповорот надписи»
(по умолчанию включена) и «Авторасположение надписи»
(по умолчанию
выключена).

Кнопка «Автоповорот надписи» вызывает включение режима автоматического поворота текстовой ссылки в соответствии с поворотом УГО. Кнопка «Авторасположение надписи» включает режим автоматического расположения текстовой надписи с фиксацией угла расположения относительно символа при повороте УГО.
◢ Автоповорот
При включении в настройках проекта нового параметра «Отображать УГО одиночного экрана вдоль всей длины линии связи» размещение УГО одиночного экрана на прямой линии связи производится по всей ее длине с помощью нового символа «Масштабируемый экран».

При выполнении команды «Разместить на листе», вызванной из контекстного меню экрана одножильного провода, в случае наведения курсора мыши с символом одиночного экрана на подходящую линию связи, эта линия связи подсвечивается, а при щелчке левой кнопкой мыши на всей длине линии связи размещается символ «Масштабируемый экран».

Оптимизирован механизм работы с проектными данными, в результате чего сокращено время открытия листов, содержащих большое количество элементов.
Реализована возможность сохранения в PLM-систему ЛОЦМАН:PLM блоков (узлов, приборов и т. д.) с интерфейсными устройствами. Реализована возможность импорта из PLM-системы ЛОЦМАН:PLM в базу компонентов САПР «Макс» блоков (узлов, приборов и т. д.) с интерфейсными устройствами. Реализована возможность импорта структуры изделия из PLM-системы ЛОЦМАН:PLM с информацией об интерфейсных устройствах составных частей. Также теперь доступны последующие обновления состава изделия в САПР «Макс» по данным из ЛОЦМАН:PLM с анализом изменений и решением конфликтов.
В диалоговом окне «Открытие проекта» реализована возможность пользователю производить быстрый подбор требуемого для открытия проекта из списка доступных. Для этого поле с наименованием выбранного проекта сделано редактируемым, и по мере ввода символов в списке фильтруются подходящие по уже введенным символам проекты.
Поиск проектов производится с учетом регистра введенных символов.
Блоки, создаваемые как элементы базы компонентов, теперь могут содержать помимо других блоков-компонентов, соединителей, отдельных контактов, пользовательских устройств и наконечников также и блочные провода. Блочным проводам можно задать требуемую структуру и свойства для моделирования подключений элементов блока в проекте.
В состав блока, создаваемого на основе изделия, помимо соединителей, можно включать пользовательские устройства и наконечники, добавленные в состав изделия. Также для такого блока реализована возможность изменять его состав, в том числе добавлять элементы, включенные в родительское изделие уже после создания рассматриваемого блока.
Внимание! Для блоков, созданных на основе изделия в прежних версиях САПР «Макс» (3.20.0 и старше), при открытии проекта в программе версии 3.21.0 (и далее) пункт «Изменить состав» недоступен для выбора.
В контекстном меню изделия типа «Блок» пункт «Создать блок на основе изделия» доступен всегда, позволяя создавать любое количество блоков на основе этого изделия.
В диалоговом окне «Свойства изделия» добавлена вкладка «Дочерние элементы», на которой отображается состав блоков, созданных на основе этого изделия.

Блоки, созданные на основе одного изделия, сохраняют связь с изделием, и при смене марки соединителя, находящегося в составе изделия (поле «Условное обозначение» в свойствах устройства), марка соединителя изменяется также во всех дочерних блоках, куда он включен в состав.
Для хранения элементов пользователь в окне «Избранное» может создать требуемую структуру папок. Папки и их содержимое хранятся в базе компонентов, формируются каждым пользователем проекта отдельно и доступы в любом проекте, к которому подключена эта база и произведен вход данным пользователем.


Администратору проекта предоставлена возможность сохранить текущие параметры настроек проекта в файл, а затем при необходимости перенести значения этих параметров другой проект, тем самым сократив время на администрирование однотипных проектов и снизив вероятность возникновения ошибок.